Refinery Modernization: legacy control system modernization with high-speed data analytics for real-time decision making.

Industry: Oil & Gas (Refining)


Quick Facts

AttributeValue
CustomerLimetree Bay Refinery
LocationSt. Croix, U.S. Virgin Islands
Tags10,000+ communication points (licensed to 15,000)
Clients4 initial, up to 25 simultaneous (fault-tolerant redundant)
Development10 weeks initial + 6 weeks grayscale UI
Cost SavingsExceeded $40,000 vs comparable solutions
IntegratorControl System Technologies (CSI)

The Challenge

Challenge: Update outdated legacy software interface across refinery systems with proven design, better stability and reliability, high-quality graphics, and high-speed data analytics while maintaining operator/technician/engineer confidence during retrofit.

Specific pain points:

  • Outdated legacy software across multiple systems
  • Lack of high-speed data analytics for decision making
  • Management relying on hearsay rather than real-time data
  • Unable to analyze every point in the control system
  • Unknown problems existed that couldn't be detected
  • Legacy technology couldn't meet modern operational needs

Impact: Without real-time data analytics, operators couldn't identify issues before they caused unloading, runback, or shutdown events.


The Solution

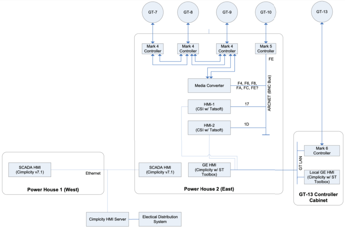
Architecture


TierComponentCapabilities
ControllersCSI Controller, Mark 4/5/6Multiple gas turbines (GT-7 through GT-13)
CommunicationOPC, ARCNET BNC Bus, GT LANMulti-protocol connectivity
SCADAFrameworX (HMI-1, HMI-2)High-speed data, trending, analytics
AnalyticsOneVue + Legacy Data Recorder (LDR)High-speed data collection, thousands of simultaneous trends
ServersFault-tolerant redundantPrimary/Secondary with automatic failover
ClientsUp to 25 simultaneousDesktop visualization

Refinery Units Covered

  • Crude Units
  • Vacuum Unit
  • Coker
  • Platformers
  • Hydrotreaters
  • FCC (Fluid Catalytic Cracking)
  • Alkylation Complex
  • ULSG Unit
  • Sulfolane Complex

Data Points Captured

CategoryExamples
PressureDigital pressure switches
TemperatureTemperature switches, TCs, RTDs
PositionLVDTs, RVDTs
SpeedSpeed probes
VibrationVibration probes
ValvesIsolation valves, control valves
ElectricalDiesel engine, MCCs, 13.8 kV breakers

Scale

MetricValue
Communication Points10,000+
Licensed I/OUp to 15,000
Initial Clients4 concurrent
Full Implementation25 simultaneous
Server ArchitectureFault-tolerant redundant

Special Features

  • Generator Load Control system
  • Auto ISOCH Selection system
  • High-efficiency grayscale color scheme
  • OneVue data analytics with LDR high-speed collector
  • Thousands of trends plotted simultaneously on same chart

Key Enablers

FrameworX capabilities that made this solution possible:

CapabilityApplication
High-Speed Controller DataFast and efficient analysis of every control point
CSI Controller InterfaceNative OPC connectivity to proprietary controllers
Advanced TrendingThousands of simultaneous trends via OneVue/LDR
Real-Time AlarmsPrevented unloading, runback, and shutdown events
Fault-Tolerant RedundancyMaximized uptime and assured access
Efficient EngineeringReduced development time and cost

The Results

  • $40,000+ Cost Savings — Engineering hours and upgrade cost significantly lower than comparable solutions

  • Real-Time Decision Making — Cold hard facts to management instead of hearsay

  • Prevented Shutdowns — Real-time alarms helped unit continue operation safely

  • Discovered Unknown Problems — Data analysis on every point found issues that didn't previously exist in visibility

  • Increased Efficiency & Availability — Issues resolved without shutting down, preplanned outage support

  • High-Resolution Analysis — Thousands of trends on same chart for root cause analysis

  • Simplified Operator Interface — Improved trending and data analytics for plant operations


Customer Reaction:

"When compared to their original software, the customer was overheard saying many times, 'Man, this is like magic!'."

— Ron Walker, President, Control System Technologies


Resources

Download case study: CaseStudy_Refinery.pdf


This case demonstrates refinery control system modernization with high-speed data analytics enabling real-time decision making and problem discovery.


In this section...



  • No labels